Este video te muestra como dar de alta desatendida un proveedor tras la captura de ORBIS HOTELES PRO, enviar al sesHospedaje, generar enlace de cobro, y enviar la factura al cliente a través de Whatsapp con el código verifactu.
1. Seleccionar Control de Pnr
Para realizar el alta desatendida de un expediente a partir de una captura de ORBIS HOTELES PRO, accedemos a la opción “Control de PNR”, que se encuentra en el módulo de “Operaciones periódicas”.
2. Abrir ventana para capturar
Para capturar una reserva de ORBIS HOTELES PRO, haremos clic sobre la P que se muestra en pantalla.
3. Seleccionar proveedor
Nos mostrará una ventana emergente, en la que procedemos a seleccionar el proveedor de ORBIS HOTELES
4. Introducir localizador o rango de fechas.
Una vez seleccionado el proveedor de ORBIS HOTELES, podemos buscar por localizador, que podemos encontrar en la web de ORBIS HOTELES, o en un rango de fechas seleccionado.
5. Capturar Proveedor.
En nuestro caso, introducimos el localizador. Para capturarlo, hacemos clic en el visto, o en caso de filtrar por rango de fechas pulsamos la tecla espacio sobre el campo localizador vacío.
6. Dar de alta expediente de manera desatendida
Una vez tengamos el localizador capturado, lo buscamos en la tabla de control de PNR, nos desplazamos al botón de alta automática de expedientes, que es el que podemos ver en pantalla.
7. Acceder a opciones adicionales
Lo primero que tenemos que hacer es seleccionar el cliente al cual vamos a asociar los servicios pulsando en los tres botones que se indican.
8. Seleccionar cliente
En la siguiente ventana emergente, seleccionamos el cliente al cual vamos a asignar los servicios.
9. Seleccionar servicios
Una vez tengamos el cliente seleccionado, procedemos a pulsar en el botón “Seleccionar servicios
10. Crear expediente
El programa, previa configuración, asignará los servicios al proveedor correspondiente. Lo único que tenemos que hacer es pulsar en el botón de “Crear Expediente
11. Confirmar cobros UATP
En caso de que el servicio tenga cobros UATP, podemos seleccionar si queremos traspasarlos antes de crear el expediente.
12. Crear un enlace de pago
Cuando se cree el expediente, se abrirá automáticamente. Para crear el enlace de cobro, nos desplazamos a pestaña cobros.
13. Abrir opciones de cobro
Una vez dentro de la pestaña cobros, para generar un enlace de cobro, simplemente haremos clic en el botón que se muestra en pantalla.
14. Generar enlace de cobro
Esto nos abrirá una ventana emergente en la que podemos indicar el importe que vamos a cobrar, ya sea el total o parcial. Rellenamos la descripción con los datos pertinentes, y hacemos clic en “Generar Enlace Cobro”
15. Seleccionar tipo cobro
Una vez pulsemos en generar enlace de cobro, nos aparecerá la opción para poder mandar el enlace de cobro por las tres opciones que tenemos. Copiar Enlace, enviar por Email, o enviar por WhatsApp. Para poder enviar por Email o WhatsApp, tenemos que tener el campo email o teléfono rellenado respectivamente.
16. Enviar servicios a la web SES HOSPEDAJES
Ahora vamos a mostrar como subir un servicio de hotel al seshospedajes. Para ello, nos movemos a la pestaña de “Servicios”
17. Entrar al servicio
Para subir al seshospedajes, lo primero, previa configuración, tenemos que entrar dentro del servicio pulsando en el botón que se muestra marcado en pantalla
18. Seleccionar opción SES Hospedaje
Para poder subir al seshospedajes, nos desplazamos a la parte inferior del servicio, y en “TIPOses”, seleccionamos “seshospedajes”
19. Abrir ficha SES HOSPEDAJES
Una vez selecciones la opción “seshospedajes”, en la parte superior del servicio, nos aparecerá el botón de “formulario ses”.
20. Rellenar la ficha SES HOSPEDAJE
Una vez dentro del formulario ses, podemos rellenar los campos pertinentes para poder enviar a la web del ses. En este caso, como es una captura de un servicio adquirido a través de ORBIS HOTELES PRO, el programa puede rellenar toda la información, agilizando el trabajo de la agencia.
21. Subir a la web del SES HOSPEDAJES
Cuando tengamos todos los campos rellenados correctamente, para subir a la web del seshospedajes, pulsaremos en el botón de la A, que significa “Alta seshospedajes”
22. Comprobar que el formulario se ha subido
Una vez el proceso suba a la web del seshospedajes, podemos observar que todos los campos están en modo lectura, y podemos observar que en la parte inferior, nos muestra el lote, y el estado en el que se encuentra.
23. Emitir factura al cliente
Por último, vamos a emitir la factura al cliente, para poder enviar por WhatsApp. Para ello, hacemos clic en el botón de factura, que se muestra resaltado.
24. Emitir factura
En la siguiente ventana emergente, podemos seleccionar aquellos servicios que queremos facturar, ya sea todos en conjunto o por separado. En este caso emitimos todos en una única factura y pulsamos en “Emitir”
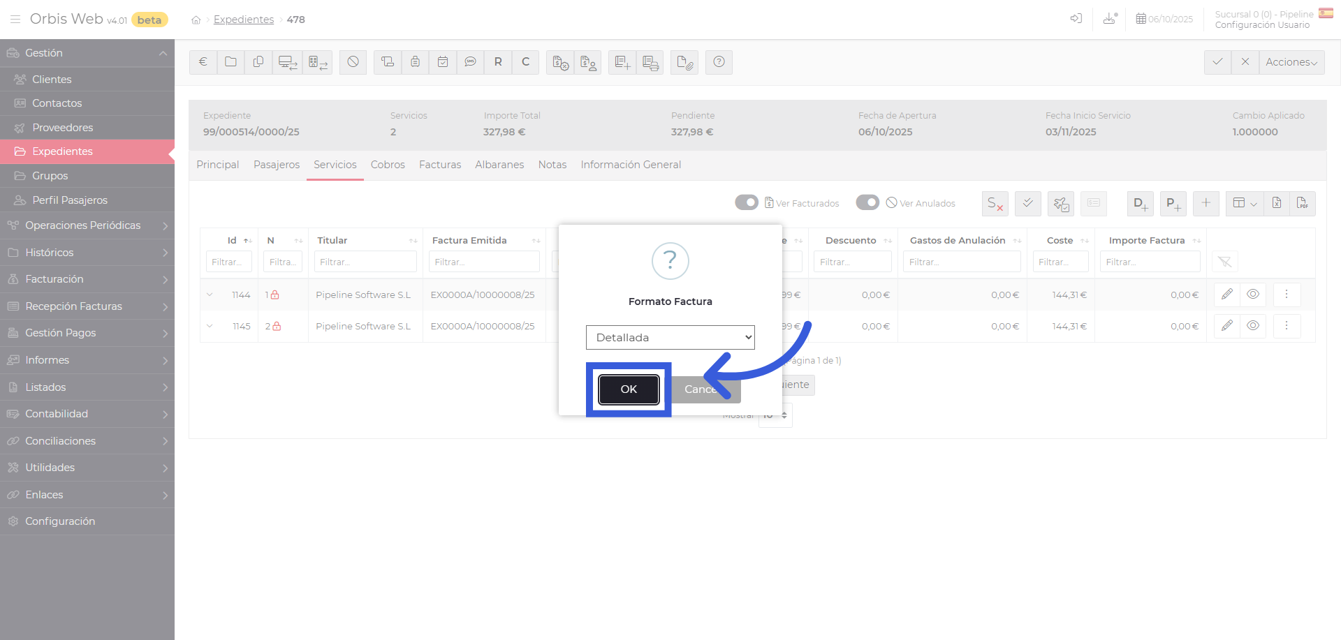
25. Elegir en el formato que queremos ver la factura
En la siguiente ventana emergente, podemos seleccionar el formato de la factura. En nuestro caso elegimos detallada y pulsamos en “OK”
26. Copia factura con código VERIFACTU
En breves momentos, podemos ver la copia de la factura detallada, en la que podemos apreciar el código QR, indicando que la factura está registrada en la web de verifactu. Para enviar la factura al cliente por WhatsApp, simplemente seleccionamos la opción “WhatsApp”
27. Enviar factura por Whatsapp
Al pulsar en la opción “WhatsApp”, Nos rellenará el nombre del titular, el teléfono móvil, y el texto donde se encuentra la factura, la cual se envía por nuestro servicio de enlaces seguros de pi pe li ne.
En esta demonstración aprendieron como capturar servicios de ORBIS HOTELES PRO, dar de alta expedientes de manera desatendida, generar enlaces de cobro, subida a la web de seshospedajes, y enviar al cliente la factura a través de WhatsApp, siempre cumpliendo con la legislatura del verifactu. Muchas gracias por su atención.

